티스토리 뷰
Paper/SVS
[Paper 리뷰] VISinger: Variational Inference with Adversarial Learning for End-to-End Singing Voice Synthesis
feVeRin 2023. 10. 9. 13:56반응형
VISinger: Variational Inference with Adversarial Learning for End-to-End Singing Voice Synthesis
- 가사와 악보로부터 가창 음성을 직접 생성하는 End-to-End Singing Voice Synthesis (SVS) 모델
- Normalizing flow 기반 VAE를 채택한 End-to-End Text-to-Speech (TTS) 모델인 VITS를 활용
- VISinger
- Phoneme-level 평균, 분산 대신 Length regulator, Frame prior network를 사용하여 노래의 음향 변화를 모델링
- F0 predictor를 통한 안정적인 가창 음성 합성
- 리듬감 향상을 위한 Duration predictor의 수정
- 논문 (ICASSP 2022) : Paper Link
1. Introduction
- SVS 작업은 가사와 악보로 부터 가창 음성을 합성
- 합성된 노래는 가사에 따라서 정확하게 발음되어야 하고 악보의 label과도 일치해야 함
- 노래는 음향 특징의 변화가 많고, vibrato와 같이 발음 방식이 다르기 때문에 합성이 어려움
- 일반적인 Two-stage SVS 모델은 acoustic model과 vocoder로 구성됨
- Acoustic model은 가사와 악보로부터 intermediate acoustic feature를 생성
- Vocoder는 acoustic feature를 waveform으로 변환
- BUT, two-stage 방식은 acoustic model과 vocoder의 독립적인 학습으로 인해 학습과 추론 단계의 불일치가 발생
- Vocoder는 학습과정에서 ground truth intermediate acoustic feature를 사용하지만, 추론 과정에서는 predicted intermediate acoustic feature를 사용하기 때문
- Ground truth와 예측값 사이의 분포 불일치가 발생 - 불일치 문제를 해결하는 가장 쉬운 방법은 모델을 End-to-End 방식으로 통합하는 것
- Acoustic model과 Vocoder를 하나로 통합하거나 mel-spectrogram대신 새로운 latent representation을 활용하여 ground truth와 예측을 동일한 분포로 제한
- 대표적으로 TTS의 FastSpeech2s, VITS, Glow-WaveGAN 등 - 특히 VITS는 VAE를 활용하여 acoustic model과 vocoder를 연결하고 normalizing flow와 adverasrial training을 도입해 자연스러운 음성을 생성 가능
- Vocoder는 학습과정에서 ground truth intermediate acoustic feature를 사용하지만, 추론 과정에서는 predicted intermediate acoustic feature를 사용하기 때문
-> 그래서 two-stage 방식의 불일치 문제를 완화하기 위해 VITS를 기반으로 하는 End-to-End SVS 모델인 VISinger를 제안
- VISinger
- Two-stage 모델의 불일치 문제를 해결하는 End-to-End SVS 모델
- 가창 음성 합성에 VITS를 도입
- Frame-level 평균, 분산을 활용하여 노래의 풍부한 음향 변화와 자연스러움을 모델링
- 자연스러운 intonation을 위해 frame prior network를 guiding
- Phonem-to-note ratio를 정확히 예측하여 singing note normalization을 도움
< Overall of VISinger >
- VITS의 phoneme-level feature를 대체하는 length regulator, frame prior network의 활용
- Intonational rendering을 위한 F0 predictor의 도입
- 노래의 리듬감 전달을 위한 duration predictor의 수정
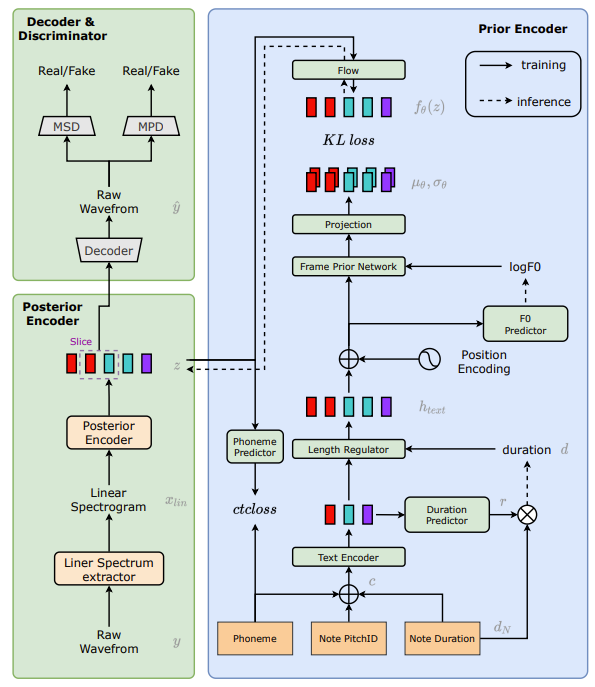
2. Method
- VITS를 기반으로 모델을 conditional Variational AutoEncoder (cVAE)로 공식화
- cVAE는 posterior encoder, prior encoder, decoder의 3 부분으로 구성
- Posterior encoder는 waveform $y$에서 latent representation $z$를 추출
- $z = Enc(y) \sim q(z|y)$ - Decoder는 $z$에 따라 waveform $\hat{y}$를 reconstruction
- $\hat{y} = Dec(z) \sim p(y|z)$ - Prior encoder는 악보에 대한 condition $c$가 주어졌을 때 latent $z$의 사전 분포 $p(z|c)$를 얻기 위해 사용
- Posterior encoder는 waveform $y$에서 latent representation $z$를 추출
- cVAE는 reconstruction objective $L_{recon}$과 prior regularization term을 채택
: $L_{cvae} = L_{recon} + D_{KL}( q(z|y) || p(z|c)) + L_{ctc}$
- $D_{KL}$ : Kullback-Leibler Divergence, $L_{ctc}$ : connectionist temporal classification loss
- Reconsturction Loss는 ground truth와 generated wavefrom 사이의 L1 distance를 사용
- cVAE는 posterior encoder, prior encoder, decoder의 3 부분으로 구성

- Posterior Encoder
- Posterior encoder는 waveform $y$를 latent $z$로 encoding
- Linear spectrum extractor를 encoder의 fixed signal processing layer로 취급
- Signal processing layer를 통해 raw waveform을 linear spectrum으로 변환 - VITS와 동일하게,
- Linear spectrum을 입력으로 사용하여 WaveNet residual block을 통해 hidden vector를 추출하고
- Linear projection을 통해 사후 분포 $p(z|y)$의 평균과 분산을 생성한 다음,
- Reparameterization trick을 통해 $p(z|y)$에서 sampling된 latent $z$를 얻음
- Linear spectrum extractor를 encoder의 fixed signal processing layer로 취급
- Decoder
- Decoder는 추출된 intermediate representation $z$에 따라서 audio waveform을 생성
- 전체 길이가 아닌 slice된 $z$를 decoder에 전달하여 audio segment를 생성
- Reconstruction된 음성의 품질을 향상하기 위해 GAN 기반의 training을 수행
- Discriminator $D$는 HiFi-GAN의 Multi-Period Discriminator (MPD)와 Multi-Scale Discriminator (MSD)를 따름 - Generator $G$와 Discriminator $D$의 GAN loss
- $L_{adv}(G) = E_{(z)}[(D(G(z))-1)^{2}]$
- $L_{adv}(D) = E_{(y,z)} [(D(y)-1)^{2}+(D(G(z)))^{2}]$ - 안정적인 학습을 위해 추가적으로 feature matching loss $L_{fm}$을 도입
- $L_{fm}$은 각 discriminator의 intermediate layer에서 추출된 feature map 간의 L1 distance를 최소화
- Prior Encoder
- 악보 condition $c$가 주어지면 prior encoder는 cVAE의 prior regularization term에 사용되는 사전 분포 $p(z|c)$를 제공
- Text encoder는 악보를 입력으로 받아 phoneme level representation을 생성
- $z$의 frequency를 일치시키기 위해, FS2의 length regulator를 사용
- Phoneme level representation을 frame-level representation $h_{text}$로 확장 - 노래의 음향 변화가 크고 frame들이 서로 다른 분포를 따를 수 있으므로, frame prior network를 추가
- 평균 $\mu_{\theta}$, 분산 $\sigma_{\theta}$를 사용하여 세분화된 사전 정규 분포를 생성 - 사전 분포의 표현력을 향상하고 latent $z$에 대한 더 많은 supervisory information을 제공하기 위해 normalizing flow $f_{\theta}$와 phoneme predictor가 추가됨
- Phoneme predictor는 두 개의 FFT layer로 구성되고 모듈의 출력은 phoneme과 함께 CTC loss를 사용해 계산
- $p(z|c) = N(f_{\theta}(z); \mu_{\theta}(c), \sigma_{\theta}(c)) |det \frac{\partial f_{\theta}(z)} {\partial_{z}}|$
- Text Encoder
- 악보에는 가사, note duration, note pitch 등이 포함됨
- 가사는 phoneme sequence로 변환
- Note duration은 각 note 해당하는 frame 수
- Note pitch는 MIDI 표준에 따른 pitch ID - Note duration sequence와 note pitch sequence는 phoneme sequence 길이만큼 확장
- 위 세 가지 sequence를 입력으로 하여 여러 개의 FFT 블록을 통해 악보의 phoneme-level representation을 생성
- 악보에는 가사, note duration, note pitch 등이 포함됨
- Length Regulator
- Length Regulator (LR) 모듈은 phoneme-level representation을 frame-level representation으로 확장 ($h_{text}$)
- 학습과정에서는 각 phoneme에 해당하는 ground truth duration $d$가 사용되고, 추론과정에서는 predicted duration $\hat{d}$를 사용
- Duration predictor는 여러 개의 1D convolution으로 구성
- VITS와 달리 stochastic duration predictor를 사용하지 않는 대신, 악보에서 note duration $d_{N}$을 기반으로 duration prediction을 수행
- Note Normalization (Note Norm.) : Duration predictor가 해당하는 note duration에 대한 phoneme duration의 비율 $r$을 예측하는 것 - Duration Loss
: $L_{dur} = || r \times d_{N} - d ||_{2}$
- $\hat{d} = r \times d_{N}$ : $r$과 $d_{N}$의 곱은 합성 단계에서 Length Regulator를 guide 하는 예측된 frame 개수 $\hat{d}$
- 예측된 phoneme duration $\hat{d}$는 악보의 label과 일치
- Frame Prior Network with F0 Predictor
- VITS에서 text encoder는 phoneme-level text information을 추출하여 latent $z$를 추출하기 위한 prior knowledge의 역할을 수행
- SVS 작업에서는 음향의 변화가 다양하므로 phoneme의 평균, 분산 만으로는 충분하지 않음
- 결과적으로 VITS로 합성된 audio에는 발음이 잘못된 단어가 많이 발생 - Frame prior network를 사용하여 사전 정보를 풍부하게 제공
- Frame prior network는 frame-level 평균 $\mu_{\theta}$와 분산 $\sigma_{\theta}$를 얻기 위해 frame-level sequence에 대한 post-preocessing을 수행
- 여러 개의 1D convolution으로 구성 - 특히 intonational rendering은 자연스러운 노래 생성을 위해 필수적
- 이를 위해 frame prior network를 guide 할 수 있는 F0 information을 도입
- F0는 추론 과정에서 여러 개의 FFT 블록으로 구성된 F0 predictor로부터 얻어짐
- LF0 loss : $L_{LF0} = || L\hat{F}0-LF0||_{2}$
- $L\hat{F}0$ : 예측된 LF0
- VITS에서 text encoder는 phoneme-level text information을 추출하여 latent $z$를 추출하기 위한 prior knowledge의 역할을 수행
- Flow
- VISinger는 VITS의 flow decoder 구조를 따름
- Flow는 사전 분포의 flexibility를 향상하기 위해 multiple affine coupling layer로 구성
- Flow는 정규 분포를 보다 일반적인 분포로 변환하고, 역변환을 가능하게 함 - 학습과정에서 latent $z$는 flow를 통해 $f(z)$로 변환됨
- 추론과정에서 역변환을 통해 frame prior network의 출력을 latent $\hat{z}$로 변환
- Final Loss
- cVAE와 adversarial training을 통해 VISinger를 최적화
- $L = L_{adv}(G) + L_{fm}(G) + L_{cvae} + \lambda L_{dur} + \beta L_{LF0}$
- $L(D) = L_{adv}(D)$ - $L_{adv}(G)$, $L_{adv}(D)$ : 각각 $G$, $D$의 GAN loss
$L_{fm}$ : feature matching loss
$L_{cvae}$ : reconstruction loss, KL loss, CTC loss로 구성
3. Experiments
- Settings
- Datasets : 100곡으로 구성된 4.7시간짜리 가창 데이터셋 (자체 녹음)
- Comparisons : FastSpeech, VITS
- Experiments Results
- VISinger가 F0 MAE와 Dur MAE 측면에서 가장 우수한 음질을 보임
- 특히 VISinger는 End-to-End 방식이기 때문에 two-stage 방식인 FastSpeech 보다 작은 모델 크기를 가짐

- VISinger가 생성한 spectrum을 시각화했을 때, 고주파수 영역의 구성이 더 명확하고 ground truth specturm과 가장 비슷함
- VISinger는 더 뚜렷한 발음을 가진 가창 음성을 합성 가능

- Ablation Study
- Phoneme predictor, F0 predictor, Frame prior network를 각각 제거했을 때 음성 품질 비교
- 각 모듈들을 제거했을 때, MOS가 전반적으로 떨어짐
- Frame prior network의 layer를 늘리더라도 성능 향상으로 이어지지는 않음

- Note normalizing의 효과를 알아보기 위해 ground truth와 예측 간의 phoneme-level duration의 차이를 계산
- Note normalizing을 사용했을 때, 더 정확하게 duration을 예측하고 편차가 작음

반응형
'Paper > SVS' 카테고리의 다른 글
댓글
